Products
Products
     
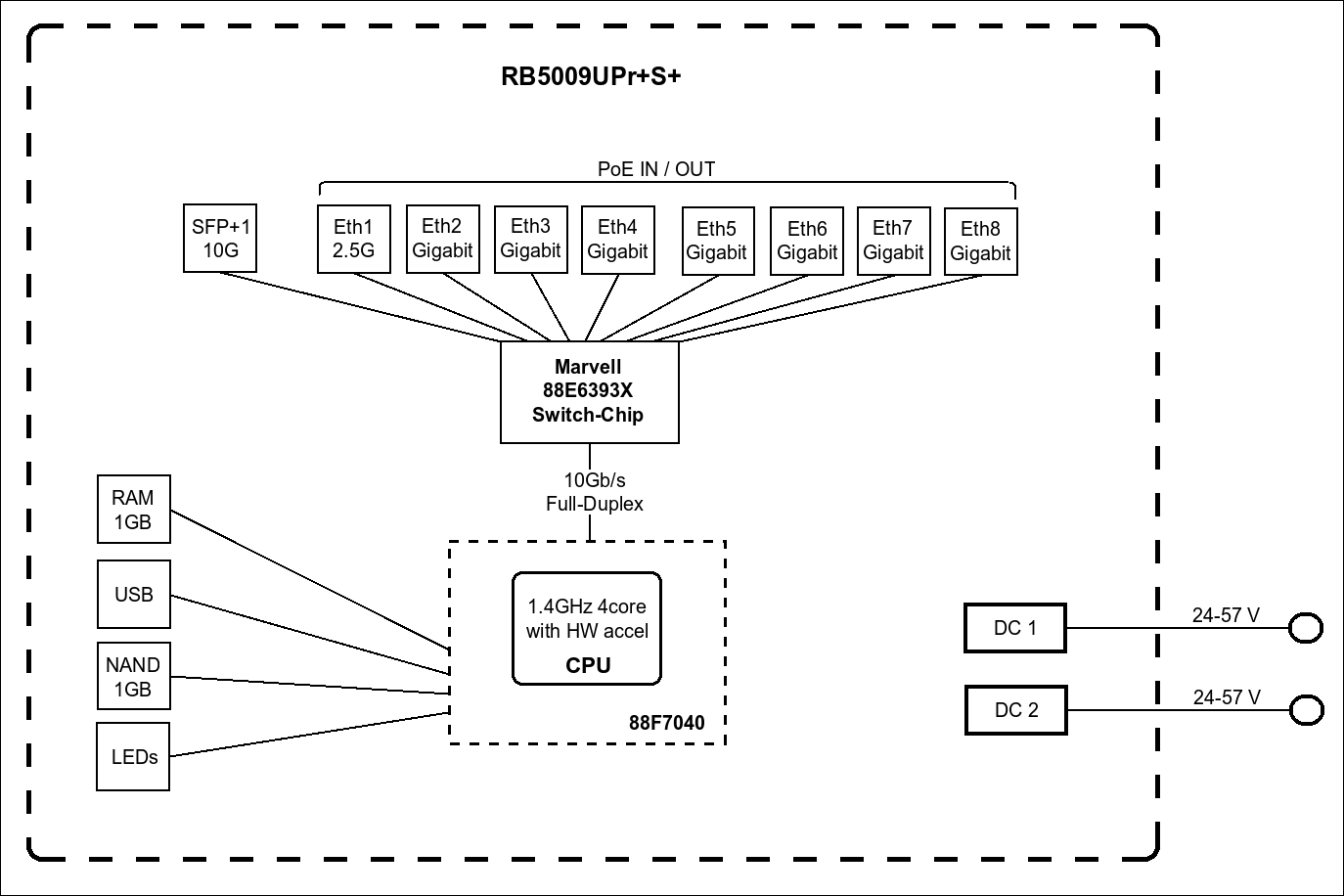
    RB5009UPr+S+IN A new version of our popular heavy-duty RB5009 router with PoE-in and PoE-out on all ports. Perfect for small and medium ISPs. 2.5 Gigabit Ethernet & 10 Gigabit SFP+, numerous powering options.

    It’s all about the power...

    This version of the RB5009 has all the bells and whistles of the previous model: Gigabit Ethernet, 2.5 Gigabit Ethernet, and a 10 Gigabit SFP+ cage for fiber connectivity. It has the speed, the power, and the durability. But this time, we have added PoE-in & PoE-out on all eight Ethernet ports. Combined with the 2-pin (5.08mm 1x2pin) connector and the DC jack, you’re getting 10 separate ways of powering. Dual redundant power supplies would usually take your uninterrupted uptime to the next level. RB5009UPr+S+IN takes it one step above that!

    All power options support a wide voltage range of 24 – 57 V. However, you can not mix the voltages. If you’re using PoE-out to power other devices, the board will choose the source with the highest voltage (DC jack or the 2-pin connector) to power those.

    Each PoE-out port can supply up to 25W of power. All the ports combined are limited to 130W, which should be enough for most setups. You can specify maximum available power from your power sources manually, if necessary. When it comes to PoE-out features, the new RB5009 can trade blows with our legendary PoE switches: CRS354 & CRS328. In the smallest possible form-factor and for the best price on the market!

    Protect your uptime, protect your tranquility!

    So what exactly happens if there is a problem with one of your power sources? Here’s a quick example: you have 24V on the DC jack, 48V on the 2-pin connector, and 57V on the PoE-in. The board itself gets powered by the highest voltage input – the PoE-in. If there’s a problem, RB5009 will fall back to the second highest voltage - the 2-pin connector. And if that fails – there’s the 24V option on the DC jack.

    What about the PoE-out devices? Once again – the highest voltage wins. PoE-out devices will draw power from the 48V source on the 2-pin connector. If that fails – the 24V on the DC jack come into play. The board will always reserve 20 watts to power itself. If there is not enough power for all the PoE-out ports, it will start disabling the ones with the lowest priority. You can set the port priority manually.

    This tiny form-factor shines anywhere: from confined research facilities and offices to huge corporate server rooms. And don’t forget that you can mount FOUR of these routers in a single 1U rackmount space

    With the new RB5009, we want to empower all the small and medium ISPs that are always on the lookout for the most cost-effective and robust solutions. It is a perfect addition to our previous GPEN devices – a line of products designed to replace the expensive GPON solutions.

    With so many powering options and a durable metallic case, the new RB5009 redefines affordable reliability.

    *802.3af/at PoE-In only on Ether1!

     Send purchase questions

    Specifications

    Details
    Product code RB5009UPr+S+IN
    Architecture ARM 64bit
    CPU 88F7040
    CPU core count 4
    CPU nominal frequency 350-1400 (auto) MHz
    Switch chip model 88E6393
    RouterOS license 5
    Operating System RouterOS v7
    Size of RAM 1 GB
    Storage size 1 GB
    Storage type NAND
    MTBF Approximately 200'000 hours at 25C
    Tested ambient temperature -40°C to 60°C
    IPsec hardware acceleration Yes
    Suggested price $299.00

    Powering

    Details
    Number of DC inputs 3 (PoE-IN, DC jack, 2-pin terminal)
    DC jack input Voltage 24-57 V
    2-pin terminal input Voltage 24-57 V
    Max power consumption 150 W
    Max power consumption without attachments 16 W
    PoE in 802.3af/at (ether1), Mode B (ether2-ether8)
    Cooling type Passive
    PoE in input Voltage 24-57 V

    PoE-out

    Details
    PoE-out ports Ether1-Ether8
    PoE out 802.3af/at
    Low voltage PoE-Out current limit 900 mA
    High voltage PoE-Out current limit 440 mA
    Max total out (A) 2.59 A
    Total output current 2.28
    Total output power 130

    Ethernet

    Details
    10/100/1000 Ethernet ports 7
    Number of 1G Ethernet ports with Reverse PoE (PoE-in) 7
    Number of 2.5G Ethernet ports 1
    Number of 2.5G Ethernet ports with Reverse PoE (PoE-in) 1

    Fiber

    Details
    SFP+ ports 1

    Peripherals

    Details
    Number of USB ports 1
    USB Power Reset Yes
    USB slot type USB 3.0 type A
    Max USB current (A) 1.5

    Other

    Details
    CPU temperature monitor Yes
    Current Monitor Yes
    PCB temperature monitor Yes
    Voltage Monitor Yes

    Certification & Approvals

    Details
    Certification CE, EAC, ROHS
    IP 20

    Included parts

    BrochureOpen
    Quick GuideOpen
    User ManualOpen
    RouterOS current releaseDownload
    Block DiagramOpen
    DimensionsOpen
    SFP compatibility listOpen
    RouterOS software manualOpen
    Declaration of conformityOpen (CE)

    High resolution images

    Ethernet test results

    RB5009UPr+S+IN88F7040 all port test
    ModeConfiguration1518 byte512 byte64 byte
    kppsMbpskppsMbpskppsMbps
    Bridgingnone (fast path)811.29851.423329551.95768.43138
    Bridging25 bridge filter rules811.29851.41238.35072.21235.6672.2
    Routingnone (fast path)811.29851.423329551.94969.42703.3
    Routing25 simple queues811.29851.4112646121095595.7
    Routing25 ip filter rules771.29365.6755.93096.2761414
    1. All tests are done with Xena Networks specialized test equipment (XenaBay),and done according to RFC2544 (Xena2544)
    2. Max throughput is determined with 30+ second attempts with 0,1% packet loss tolerance in 64, 512, 1518 byte packet sizes
    3. Test results show device maximum performance, and are reached using mentioned hardware and software configuration, different configurations most likely will result in lower results

    IPsec test results

    RB5009UPr+S+IN88F7040 IPsec throughput
    ModeConfiguration1400 byte512 byte64 byte
    kppsMbpskppsMbpskppsMbps
    Single tunnelAES-128-CBC + SHA1120.91354.1119.4489.1124.363.6
    256 tunnelsAES-128-CBC + SHA1126.51416.8125.3513.2120.361.6
    256 tunnelsAES-128-CBC + SHA256126.51416.8125.3513.2120.361.6
    256 tunnelsAES-256-CBC + SHA1125.81409123.2504.6114.358.5
    256 tunnelsAES-256-CBC + SHA256125.81409123.2504.6114.358.5
    1. All tests are done with Xena Networks specialized test equipment (XenaBay),and done according to RFC2544 (Xena2544)
    2. Max throughput is determined with 30+ second attempts with 0,1% packet loss tolerance in 64, 512, 1400 byte packet sizes
    3. Test results show device maximum performance, and are reached using mentioned hardware and software configuration, different configurations most likely will result in lower results

    The device has an operating system preinstalled and licensed. No separate purchase is necessary and the product is ready to use. The device includes free software updates for the life of the product or a minimum of 5 years starting from date of purchase..


    Related products

    Download: Full CE declaration (PDF)

    Information about RB5009UPr+S+IN

    [BG] Bulgarian С настоящето, "Mikrotikls SIA", декларира, че RB5009UPr+S+IN е в съответствие със съществените изисквания и другитеприложими разпоредби на Директива 2014/30/EC.
    [CZ] Czech "Mikrotikls SIA" tímto prohlašuje, že RB5009UPr+S+IN splňuje základní požadavky a všechna příslušná ustanoveni Směrnice 2014/30/ES.
    [DK] Danish Undertegnede "Mikrotikls SIA" erklærer herved, at følgende udstyr RB5009UPr+S+IN overholder de væsentlige krav og øvrige relevante krav i direktiv 2014/30/EF.
    [DE] German Hiermit erklärt "Mikrotikls SIA", dass sich das Gerät RB5009UPr+S+IN in Übereinstimmung mit den grundlegenden Anforderungen und den übrigen einschlägigen Bestimmungen der Richtlinie 2014/30/EG befindet.
    [EE] Estonian Käesolevaga kinnitab "Mikrotikls SIA" seadme RB5009UPr+S+IN vastavust direktiivi 2014/30/EÜ põhinõuetele ja nimetatud direktiivist tulenevatele teistele asjakohastele sätetele.
    [GR] Greek ΜΕ ΤΗΝ ΠΑΡΟΥΣΑ Ο ΚΑΤΑΣΚΕΥΑΣΤΗΣ "Mikrotikls SIA" ΔΗΛΩΝΕΙ ΟΤΙ RB5009UPr+S+IN ΣΥΜΜΟΡΦΩΝΕΤΑΙ ΠΡΟΣ ΤΙΣ ΟΥΣΙΩΔΕΙΣ ΑΠΑΙΤΗΣΕΙΣ ΚΑΙ ΤΙΣ ΛΟΙΠΕΣ ΣΧΕΤΙΚΕΣ ΔΙΑΤΑΞΕΙΣ ΤΗΣ ΟΔΗΓΙΑΣ 2014/30/ΕΚ
    [EN] English Hereby, "Mikrotikls SIA", declares that this RB5009UPr+S+IN is in compliance with the essential requirements and other relevant provisions of Directive 2014/30/EC.
    [ES] Spanish Por la presente, "Mikrotikls SIA", declara que este RB5009UPr+S+IN cumple con los requisitos esenciales y otras exigencias relevantes de la Directiva 2014/30/EC.
    [IT] Italian Con la presente "Mikrotikls SIA" dichiara che questo RB5009UPr+S+IN è conforme ai requisiti essenziali ed alle altre disposizioni pertinenti stabilite dalla direttiva 2014/30/CE.
    [LV] Latvian Ar šo "Mikrotikls SIA" deklarē, ka RB5009UPr+S+IN atbilst Direktīvas 2014/30/EK būtiskajām prasībām un citiem ar to saistītajiem noteikumiem.
    [LT] Lithuanian Šiuo "Mikrotikls SIA" deklaruoja, kad šis RB5009UPr+S+IN atitinka esminius reikalavimus ir kitas 2014/30/EB Direktyvos nuostatas
    [HU] Hungarian A "Mikrotikls SIA" ezzennel kijelenti, hogy a RB5009UPr+S+IN típusú beren-dezés teljesíti az alapvető követelményeket és más 2014/30/EK irányelvben meghatározott vonatkozó rendelkezéseket.
    [NL] Dutch Hierbij verklaart "Mikrotikls SIA" dat het toestel l RB5009UPr+S+IN in overeenstemming is met de essentiële eisen en de andere relevante bepalin-gen van richtlijn 2014/30/EG.
    [PL] Polish Niniejszym "Mikrotikls SIA" deklaruje że RB5009UPr+S+IN jest zgodny z zasadniczymi wymaganiami i innymi właściwymi postanowieniami Dyrektywy 2014/30/EC.
    [PT] Portuguese Eu, "Mikrotikls SIA", declaro que o RB5009UPr+S+IN cumpre os requisitos essenciais e outras provisões relevantes da Directiva 2014/30/EC.
    [RO] Romanian Prin prezenta, "Mikrotikls SIA", declară că aparatul RB5009UPr+S+IN este în conformitate cu cerinţele esenţiale şi cu alte prevederi pertinente ale Directivei 2014/30/CE.
    [SK] Slovak "Mikrotikls SIA" týmto vyhlasuje, že RB5009UPr+S+IN spĺňa základné požiadavky a všetky príslušné ustanovenia Smernice 2014/30/ES.
    [SI] Slovenian "Mikrotikls SIA" izjavlja, da je ta RB5009UPr+S+IN v skladu z bistvenimi zahtevami in drugimi relevantnimi določili direktive 2014/30/ES.
    [FI] Finish "Mikrotikls SIA" vakuuttaa täten että RB5009UPr+S+IN tyyppinen laite on direktiivin 2014/30/EY oleellisten vaatimusten ja sitä koskevien direktiivin muiden ehtojen mukainen.
    [SE] Swedish Denna utrustning är i överensstämmelse med de väsentliga kraven och andra relevanta bestämmelser i direktiv 2014/30/EC.
    [NO] Norwegian "Mikrotikls SIA", Erklærer herved at RB5009UPr+S+IN er i samsvar med de grunnleggende krav og øvrige relevante krav i direktiv 2014/30/EF.
    ×