Products
Products
     
    RB5009UG+S+IN The ultimate heavy-duty home lab router with USB 3.0, 1G and 2.5G Ethernet and a 10G SFP+ cage. You can mount four of these new routers in a single 1U rackmount space! Unprecedented processing power in such a small form factor.

    Double the usual performance: we took your feedback from the MikroTik User Meetings to create the perfect home lab router: compact, powerful, with multiple powering options and efficient cooling.RB5009 has it all, and even more!

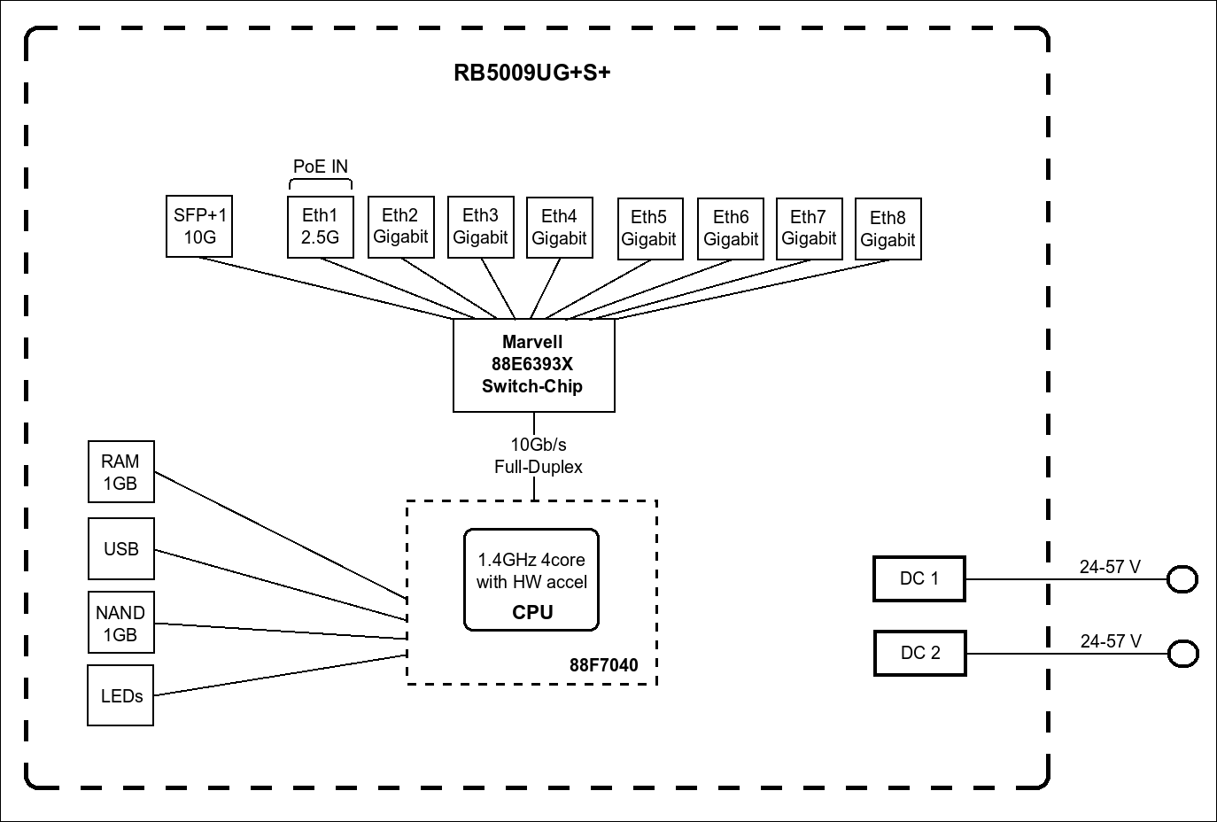
    The board features 9 wired ports and a full-sized USB 3.0. Seven of the ports are Gigabit Ethernet, another one is 2.5 Gigabit Ethernet, and the last one is a 10G SFP+ cage. All the ports are connected to a powerful Marvell Amethyst family switch-chip with a 10 Gbps full-duplex line leading to the Marvell Armada Quad-core ARMv8 1.4 GHz CPU. Both CPU and the switch-chip are located on the bottom of the board – so the case acts as a massive heat-sink!

    RB5009UG+S+IN can be powered in 3 different ways:

    a) PoE-in from Ethernet port #1

    b) DC Jack

    c) 2-pin terminal (5.08mm 1x2pin) on the side

    Boards come with 1GB of DDR4 RAM and 1GB NAND storage. This combination of ports and components, compared to our other products in a similar form factor, provides almost double the performance in configurations with heavy CPU loads.

    With a simple set of mounting accessories, you can mount FOUR of these routers in a single 1U rackmount space! No more server-room-Tetris, just pure productivity.

     Send purchase questions

    Specifications

    Details
    Product code RB5009UG+S+IN
    Architecture ARM 64bit
    CPU 88F7040
    CPU core count 4
    CPU nominal frequency 350-1400 (auto) MHz
    Switch chip model 88E6393
    Dimensions 220 x 125 x 22 mm
    RouterOS license 5
    Operating System RouterOS v7
    Size of RAM 1 GB
    Storage size 1 GB
    Storage type NAND
    MTBF Approximately 200'000 hours at 25C
    Tested ambient temperature -40°C to 60°C
    IPsec hardware acceleration Yes
    Suggested price $219.00

    Powering

    Details
    Number of DC inputs 3 (DC jack, PoE-IN, 2-pin terminal)
    DC jack input Voltage 24-57 V
    2-pin terminal input Voltage 24-57 V
    Max power consumption 25 W
    Max power consumption without attachments 14 W
    PoE in 802.3af/at
    Cooling type Passive
    PoE in input Voltage 24-57 V

    Ethernet

    Details
    10/100/1000 Ethernet ports 7
    Number of 2.5G Ethernet ports 1

    Fiber

    Details
    SFP+ ports 1

    Peripherals

    Details
    Number of USB ports 1
    USB Power Reset Yes
    USB slot type USB 3.0 type A
    Max USB current (A) 1.5

    Other

    Details
    CPU temperature monitor Yes

    Certification & Approvals

    Details
    Certification CE, EAC, ROHS

    Included parts

    BrochureOpen
    Quick GuideOpen
    User ManualOpen
    RouterOS current releaseDownload
    Block DiagramOpen
    DimensionsOpen
    SFP compatibility listOpen
    RouterOS software manualOpen
    Declaration of conformityOpen (CE)

    High resolution images

    Ethernet test results

    RB5009UG+S+IN88F7040 all port test
    ModeConfiguration1518 byte512 byte64 byte
    kppsMbpskppsMbpskppsMbps
    Bridgingnone (fast path)811.29851.423329551.95768.43138
    Bridging25 bridge filter rules811.29851.41238.35072.21235.6672.2
    Routingnone (fast path)811.29851.423329551.94969.42703.3
    Routing25 simple queues811.29851.4112646121095595.7
    Routing25 ip filter rules771.29365.6755.93096.2761414
    1. All tests are done with Xena Networks specialized test equipment (XenaBay),and done according to RFC2544 (Xena2544)
    2. Max throughput is determined with 30+ second attempts with 0,1% packet loss tolerance in 64, 512, 1518 byte packet sizes
    3. Test results show device maximum performance, and are reached using mentioned hardware and software configuration, different configurations most likely will result in lower results

    IPsec test results

    RB5009UG+S+IN88F7040 IPsec throughput
    ModeConfiguration1400 byte512 byte64 byte
    kppsMbpskppsMbpskppsMbps
    Single tunnelAES-128-CBC + SHA1120.91354.1119.4489.1124.363.6
    256 tunnelsAES-128-CBC + SHA1126.51416.8125.3513.2120.361.6
    256 tunnelsAES-128-CBC + SHA256126.51416.8125.3513.2120.361.6
    256 tunnelsAES-256-CBC + SHA1125.81409123.2504.6114.358.5
    256 tunnelsAES-256-CBC + SHA256125.81409123.2504.6114.358.5
    1. All tests are done with Xena Networks specialized test equipment (XenaBay),and done according to RFC2544 (Xena2544)
    2. Max throughput is determined with 30+ second attempts with 0,1% packet loss tolerance in 64, 512, 1400 byte packet sizes
    3. Test results show device maximum performance, and are reached using mentioned hardware and software configuration, different configurations most likely will result in lower results

    The device has an operating system preinstalled and licensed. No separate purchase is necessary and the product is ready to use. The device includes free software updates for the life of the product or a minimum of 5 years starting from date of purchase..


    Related products

    Download: Full CE declaration (PDF)

    Information about RB5009UG+S+IN

    [BG] Bulgarian С настоящето, "Mikrotikls SIA", декларира, че RB5009UG+S+IN е в съответствие със съществените изисквания и другитеприложими разпоредби на Директива 2014/30/EC.
    [CZ] Czech "Mikrotikls SIA" tímto prohlašuje, že RB5009UG+S+IN splňuje základní požadavky a všechna příslušná ustanoveni Směrnice 2014/30/ES.
    [DK] Danish Undertegnede "Mikrotikls SIA" erklærer herved, at følgende udstyr RB5009UG+S+IN overholder de væsentlige krav og øvrige relevante krav i direktiv 2014/30/EF.
    [DE] German Hiermit erklärt "Mikrotikls SIA", dass sich das Gerät RB5009UG+S+IN in Übereinstimmung mit den grundlegenden Anforderungen und den übrigen einschlägigen Bestimmungen der Richtlinie 2014/30/EG befindet.
    [EE] Estonian Käesolevaga kinnitab "Mikrotikls SIA" seadme RB5009UG+S+IN vastavust direktiivi 2014/30/EÜ põhinõuetele ja nimetatud direktiivist tulenevatele teistele asjakohastele sätetele.
    [GR] Greek ΜΕ ΤΗΝ ΠΑΡΟΥΣΑ Ο ΚΑΤΑΣΚΕΥΑΣΤΗΣ "Mikrotikls SIA" ΔΗΛΩΝΕΙ ΟΤΙ RB5009UG+S+IN ΣΥΜΜΟΡΦΩΝΕΤΑΙ ΠΡΟΣ ΤΙΣ ΟΥΣΙΩΔΕΙΣ ΑΠΑΙΤΗΣΕΙΣ ΚΑΙ ΤΙΣ ΛΟΙΠΕΣ ΣΧΕΤΙΚΕΣ ΔΙΑΤΑΞΕΙΣ ΤΗΣ ΟΔΗΓΙΑΣ 2014/30/ΕΚ
    [EN] English Hereby, "Mikrotikls SIA", declares that this RB5009UG+S+IN is in compliance with the essential requirements and other relevant provisions of Directive 2014/30/EC.
    [ES] Spanish Por la presente, "Mikrotikls SIA", declara que este RB5009UG+S+IN cumple con los requisitos esenciales y otras exigencias relevantes de la Directiva 2014/30/EC.
    [IT] Italian Con la presente "Mikrotikls SIA" dichiara che questo RB5009UG+S+IN è conforme ai requisiti essenziali ed alle altre disposizioni pertinenti stabilite dalla direttiva 2014/30/CE.
    [LV] Latvian Ar šo "Mikrotikls SIA" deklarē, ka RB5009UG+S+IN atbilst Direktīvas 2014/30/EK būtiskajām prasībām un citiem ar to saistītajiem noteikumiem.
    [LT] Lithuanian Šiuo "Mikrotikls SIA" deklaruoja, kad šis RB5009UG+S+IN atitinka esminius reikalavimus ir kitas 2014/30/EB Direktyvos nuostatas
    [HU] Hungarian A "Mikrotikls SIA" ezzennel kijelenti, hogy a RB5009UG+S+IN típusú beren-dezés teljesíti az alapvető követelményeket és más 2014/30/EK irányelvben meghatározott vonatkozó rendelkezéseket.
    [NL] Dutch Hierbij verklaart "Mikrotikls SIA" dat het toestel l RB5009UG+S+IN in overeenstemming is met de essentiële eisen en de andere relevante bepalin-gen van richtlijn 2014/30/EG.
    [PL] Polish Niniejszym "Mikrotikls SIA" deklaruje że RB5009UG+S+IN jest zgodny z zasadniczymi wymaganiami i innymi właściwymi postanowieniami Dyrektywy 2014/30/EC.
    [PT] Portuguese Eu, "Mikrotikls SIA", declaro que o RB5009UG+S+IN cumpre os requisitos essenciais e outras provisões relevantes da Directiva 2014/30/EC.
    [RO] Romanian Prin prezenta, "Mikrotikls SIA", declară că aparatul RB5009UG+S+IN este în conformitate cu cerinţele esenţiale şi cu alte prevederi pertinente ale Directivei 2014/30/CE.
    [SK] Slovak "Mikrotikls SIA" týmto vyhlasuje, že RB5009UG+S+IN spĺňa základné požiadavky a všetky príslušné ustanovenia Smernice 2014/30/ES.
    [SI] Slovenian "Mikrotikls SIA" izjavlja, da je ta RB5009UG+S+IN v skladu z bistvenimi zahtevami in drugimi relevantnimi določili direktive 2014/30/ES.
    [FI] Finish "Mikrotikls SIA" vakuuttaa täten että RB5009UG+S+IN tyyppinen laite on direktiivin 2014/30/EY oleellisten vaatimusten ja sitä koskevien direktiivin muiden ehtojen mukainen.
    [SE] Swedish Denna utrustning är i överensstämmelse med de väsentliga kraven och andra relevanta bestämmelser i direktiv 2014/30/EC.
    [NO] Norwegian "Mikrotikls SIA", Erklærer herved at RB5009UG+S+IN er i samsvar med de grunnleggende krav og øvrige relevante krav i direktiv 2014/30/EF.
    ×