Products
Products
     
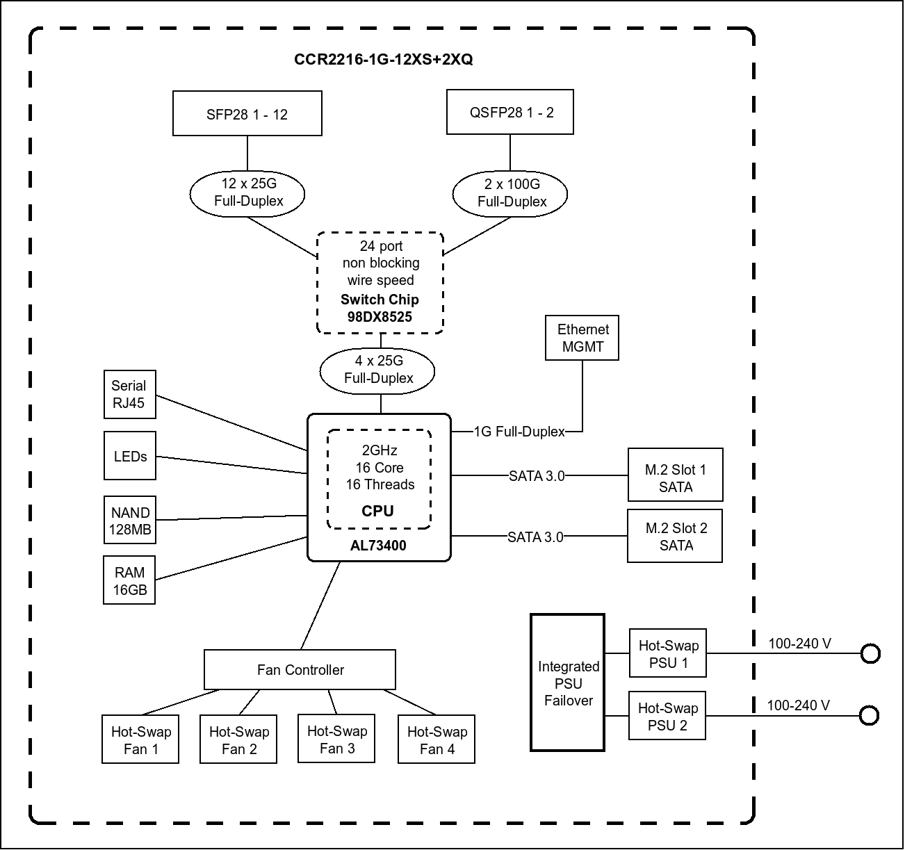
    CCR2216-1G-12XS-2XQ The new MikroTik flagship with the power of a whole fleet. Unleash the power of 100 Gigabit networking with L3 Hardware Offloading! This router can be a handy drop-in upgrade for existing CCR1072 setups.

    Start your 100 Gigabit journey with our new flagship product: the Cloud Core Router 2216! Its powerful 16-core CPU can trade blows with the mighty 72-core Tile CPU of our previous flagship - the CCR1072.

    But the exceptional Marvell Prestera Aldrin2 switch-chip really takes it to the next level with L3 Hardware Offloading! Our previous CCR2116 featured a switch-chip with four 10G CPU connection lines, but this time there are four 25G lines!

    There are 2x QSFP28 cages for blazing-fast 100 Gigabit connectivity, 12x SFP28 cages for 25 Gigabit networking, and a Gigabit Ethernet port. The device comes with 16 GB of RAM, decent NAND storage, and two M.2 SATA slots for additional storage. There are four hot-swappable fans, as well as dual-redundant hot-swap power supplies. And these PSUs might look familiar if you have used our CCR1072 before: you can keep using your previous hot-swap power supplies and SFP modules.

    You’re saving time and money on accessories, while also getting better performance with lower power consumption.. This is the perfect drop-in upgrade for existing CCR1072 setups!

     Send purchase questions

    Specifications

    Details
    Product code CCR2216-1G-12XS-2XQ
    Architecture ARM 64bit
    CPU AL73400
    CPU core count 16
    CPU nominal frequency 2000 MHz
    Switch chip model 98DX8525
    Dimensions 443 x 367 x 44 mm
    RouterOS license 6
    Operating System RouterOS v7
    Size of RAM 16 GB
    Storage size 128 MB
    Storage type NAND
    MTBF Approximately 200'000 hours at 25C
    Tested ambient temperature -20°C to 60°C
    IPsec hardware acceleration Yes
    Suggested price $2795.00

    Powering

    Details
    Number of AC inputs 2
    AC input range 100-240
    Number of PSU slots 2
    Frequency (Hz) 50-60
    Max power consumption 128 W
    Max power consumption without attachments 80 W
    Cooling type 4 fans

    Ethernet

    Details
    10/100/1000 Ethernet ports 1

    Fiber

    Details
    Number of 25G SFP28 ports 12
    Number of 100G QSFP28 ports 2

    Peripherals

    Details
    Serial console port RJ45
    Number of M.2 slots 2

    Other

    Details
    CPU temperature monitor Yes
    PCB temperature monitor Yes
    Voltage Monitor Yes

    Certification & Approvals

    Details
    Certification CE, EAC, ROHS
    IP 20

    Included parts

    BrochureOpen
    Quick GuideOpen
    User ManualOpen
    RouterOS current releaseDownload
    DimensionsOpen
    Block DiagramOpen
    SFP compatibility listOpen
    RouterOS software manualOpen
    Declaration of conformityOpen (CE)

    High resolution images

    Ethernet test results

    CCR2216-1G-12XS-2XQAL73400 All port test
    ModeConfiguration1518 byte512 byte64 byte
    kppsMbpskppsMbpskppsMbps
    Bridgingnone (fast path)6240.075778.610977.144962.228907.915725.9
    Bridging25 bridge filter rules4025.648886.94008.716419.63799.72067.0
    Routingnone (fast path)6168.574910.39944.640733.133153.018035.2
    Routing25 simple queues4554.255306.24553.918652.84458.92425.6
    Routing25 ip filter rules2854.134660.22845.611655.62701.11469.4
    Routingnone (L3HW) 16254.9197399.546992.4192480.9284090.5154545.2
    Routing25 ip filter rules (Fasttrack L3HW)16026.2194622.246287.5189593.6251870.1137017.3
    1. All tests are done with Xena Networks specialized test equipment (XenaBay),and done according to RFC2544 (Xena2544)
    2. Max throughput is determined with 30+ second attempts with 0,1% packet loss tolerance in 64, 512, 1518 byte packet sizes
    3. Test results show device maximum performance, and are reached using mentioned hardware and software configuration, different configurations most likely will result in lower results

    IPsec test results

    CCR2216-1G-12XS-2XQAL73400 IPsec throughput
    ModeConfiguration1400 byte512 byte64 byte
    kppsMbpskppsMbpskppsMbps
    Single tunnelAES-128-CBC + SHA1179.72012.6186.4763.5182.893.6
    256 tunnelsAES-128-CBC + SHA1366.84108.2667.32733.3668.8342.4
    256 tunnelsAES-128-CBC + SHA256366.84108.2666.22728.8670.4343.2
    256 tunnelsAES-256-CBC + SHA1366.24101.4667.62734.5668.8342.4
    256 tunnelsAES-256-CBC + SHA256366.24101.46702744.3670.4343.2
    1. All tests are done with Xena Networks specialized test equipment (XenaBay),and done according to RFC2544 (Xena2544)
    2. Max throughput is determined with 30+ second attempts with 0,1% packet loss tolerance in 64, 512, 1400 byte packet sizes
    3. Test results show device maximum performance, and are reached using mentioned hardware and software configuration, different configurations most likely will result in lower results

    The device has an operating system preinstalled and licensed. No separate purchase is necessary and the product is ready to use. The device includes free software updates for the life of the product or a minimum of 5 years starting from date of purchase..


    Related products

    Download: Full CE declaration (PDF)

    Information about CCR2216-1G-12XS-2XQ

    [BG] Bulgarian С настоящето, "Mikrotikls SIA", декларира, че CCR2216-1G-12XS-2XQ е в съответствие със съществените изисквания и другитеприложими разпоредби на Директива 2014/30/EC.
    [CZ] Czech "Mikrotikls SIA" tímto prohlašuje, že CCR2216-1G-12XS-2XQ splňuje základní požadavky a všechna příslušná ustanoveni Směrnice 2014/30/ES.
    [DK] Danish Undertegnede "Mikrotikls SIA" erklærer herved, at følgende udstyr CCR2216-1G-12XS-2XQ overholder de væsentlige krav og øvrige relevante krav i direktiv 2014/30/EF.
    [DE] German Hiermit erklärt "Mikrotikls SIA", dass sich das Gerät CCR2216-1G-12XS-2XQ in Übereinstimmung mit den grundlegenden Anforderungen und den übrigen einschlägigen Bestimmungen der Richtlinie 2014/30/EG befindet.
    [EE] Estonian Käesolevaga kinnitab "Mikrotikls SIA" seadme CCR2216-1G-12XS-2XQ vastavust direktiivi 2014/30/EÜ põhinõuetele ja nimetatud direktiivist tulenevatele teistele asjakohastele sätetele.
    [GR] Greek ΜΕ ΤΗΝ ΠΑΡΟΥΣΑ Ο ΚΑΤΑΣΚΕΥΑΣΤΗΣ "Mikrotikls SIA" ΔΗΛΩΝΕΙ ΟΤΙ CCR2216-1G-12XS-2XQ ΣΥΜΜΟΡΦΩΝΕΤΑΙ ΠΡΟΣ ΤΙΣ ΟΥΣΙΩΔΕΙΣ ΑΠΑΙΤΗΣΕΙΣ ΚΑΙ ΤΙΣ ΛΟΙΠΕΣ ΣΧΕΤΙΚΕΣ ΔΙΑΤΑΞΕΙΣ ΤΗΣ ΟΔΗΓΙΑΣ 2014/30/ΕΚ
    [EN] English Hereby, "Mikrotikls SIA", declares that this CCR2216-1G-12XS-2XQ is in compliance with the essential requirements and other relevant provisions of Directive 2014/30/EC.
    [ES] Spanish Por la presente, "Mikrotikls SIA", declara que este CCR2216-1G-12XS-2XQ cumple con los requisitos esenciales y otras exigencias relevantes de la Directiva 2014/30/EC.
    [IT] Italian Con la presente "Mikrotikls SIA" dichiara che questo CCR2216-1G-12XS-2XQ è conforme ai requisiti essenziali ed alle altre disposizioni pertinenti stabilite dalla direttiva 2014/30/CE.
    [LV] Latvian Ar šo "Mikrotikls SIA" deklarē, ka CCR2216-1G-12XS-2XQ atbilst Direktīvas 2014/30/EK būtiskajām prasībām un citiem ar to saistītajiem noteikumiem.
    [LT] Lithuanian Šiuo "Mikrotikls SIA" deklaruoja, kad šis CCR2216-1G-12XS-2XQ atitinka esminius reikalavimus ir kitas 2014/30/EB Direktyvos nuostatas
    [HU] Hungarian A "Mikrotikls SIA" ezzennel kijelenti, hogy a CCR2216-1G-12XS-2XQ típusú beren-dezés teljesíti az alapvető követelményeket és más 2014/30/EK irányelvben meghatározott vonatkozó rendelkezéseket.
    [NL] Dutch Hierbij verklaart "Mikrotikls SIA" dat het toestel l CCR2216-1G-12XS-2XQ in overeenstemming is met de essentiële eisen en de andere relevante bepalin-gen van richtlijn 2014/30/EG.
    [PL] Polish Niniejszym "Mikrotikls SIA" deklaruje że CCR2216-1G-12XS-2XQ jest zgodny z zasadniczymi wymaganiami i innymi właściwymi postanowieniami Dyrektywy 2014/30/EC.
    [PT] Portuguese Eu, "Mikrotikls SIA", declaro que o CCR2216-1G-12XS-2XQ cumpre os requisitos essenciais e outras provisões relevantes da Directiva 2014/30/EC.
    [RO] Romanian Prin prezenta, "Mikrotikls SIA", declară că aparatul CCR2216-1G-12XS-2XQ este în conformitate cu cerinţele esenţiale şi cu alte prevederi pertinente ale Directivei 2014/30/CE.
    [SK] Slovak "Mikrotikls SIA" týmto vyhlasuje, že CCR2216-1G-12XS-2XQ spĺňa základné požiadavky a všetky príslušné ustanovenia Smernice 2014/30/ES.
    [SI] Slovenian "Mikrotikls SIA" izjavlja, da je ta CCR2216-1G-12XS-2XQ v skladu z bistvenimi zahtevami in drugimi relevantnimi določili direktive 2014/30/ES.
    [FI] Finish "Mikrotikls SIA" vakuuttaa täten että CCR2216-1G-12XS-2XQ tyyppinen laite on direktiivin 2014/30/EY oleellisten vaatimusten ja sitä koskevien direktiivin muiden ehtojen mukainen.
    [SE] Swedish Denna utrustning är i överensstämmelse med de väsentliga kraven och andra relevanta bestämmelser i direktiv 2014/30/EC.
    [NO] Norwegian "Mikrotikls SIA", Erklærer herved at CCR2216-1G-12XS-2XQ er i samsvar med de grunnleggende krav og øvrige relevante krav i direktiv 2014/30/EF.
    ×