Products
Products
     
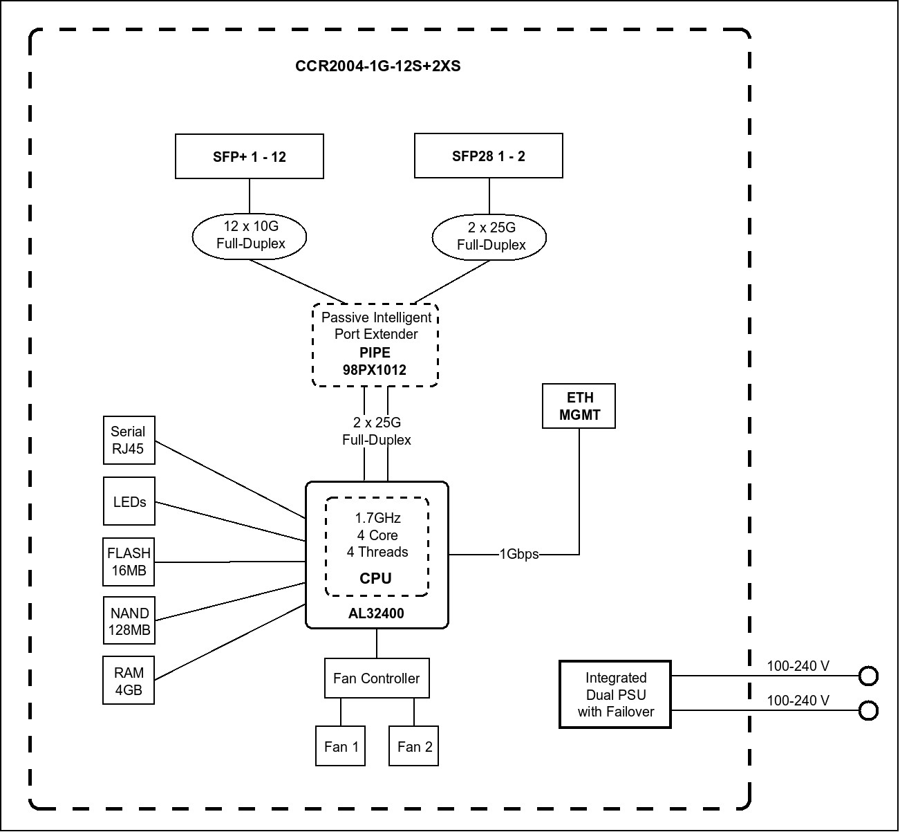
    CCR2004-1G-12S+2XS The Connectivity Router - your best companion when it comes to SFP, SFP+ and SFP28 management! 1, 10 and 25 Gbps ports in a single device to make your life easier.

    The “Improvise. Adapt. Overcome.” mindset can be very helpful, but sometimes you simply need a device that works and solves the problem without additional tinkering. The CCR2004-1G-12S+2XS does just that – forget about all connectivity troubles and expand your setup in any way you please. This handy router features 12 x 10G SFP+ and 2 x 25G SFP28 ports.

    CCR2004-1G-12S+2XS is our router with the most powerful single-core performance so far. It provides incredible results in single tunnel (up to 3.4 Gbps) and BGP feed processing.

    Be prepared for anything: 10G, 40G and now 25G! Paired with such MikroTik multiport products as CRS317-1G-16S+RM, CRS312-4C+8XG-RM and CRS326-24S+2Q+RM, your networking setup will know no bounds. Performance-wise, CCR2004-1G-12S+2XS is on par with the renowned CCR1009/CCR1016 routers. And with dual redundant power supply you can forget about unexpected downtime! With its elaborate port configuration, the new CCR2004-1G-12S+2XS is the perfect addition to any professional networking arsenal – it will save you tons of time in some tricky situations! Size of RAM in RouterOS v7 4GB ECC

     Send purchase questions

    Specifications

    Details
    Product code CCR2004-1G-12S+2XS
    Architecture ARM 64bit
    CPU AL32400
    CPU core count 4
    CPU nominal frequency 1700 MHz
    Dimensions 443 x 224 x 44 mm
    RouterOS license 6
    Operating System RouterOS v7
    Size of RAM 4 GB
    Storage size 128 MB
    Storage type NAND
    MTBF Approximately 200'000 hours at 25C
    Tested ambient temperature -20°C to 60°C
    IPsec hardware acceleration Yes
    Suggested price $595.00

    Powering

    Details
    Number of AC inputs 2
    AC input range 100-240
    Max power consumption 60 W
    Max power consumption without attachments 31 W
    Cooling type 2 fans

    Ethernet

    Details
    10/100/1000 Ethernet ports 1

    Fiber

    Details
    SFP+ ports 12
    Number of 25G SFP28 ports 2

    Peripherals

    Details
    Serial console port RJ45

    Other

    Details
    CPU temperature monitor Yes
    PCB temperature monitor Yes
    Voltage Monitor Yes

    Certification & Approvals

    Details
    Certification CE, EAC, ROHS
    IP 20

    Included parts

    BrochureOpen
    Quick GuideOpen
    User ManualOpen
    RouterOS current releaseDownload
    RouterBoot firmware Download
    Block DiagramOpen
    SFP compatibility listOpen
    RouterOS software manualOpen
    Declaration of conformityOpen (CE)

    High resolution images

    Ethernet test results

    CCR2004-1G-12S+2XSAL32400 All port test (CCR2004-1G-12S+2XS)
    ModeConfiguration1518 byte512 byte64 byte
    kppsMbpskppsMbpskppsMbps
    Bridgingnone (fast path)3174.438549.76626.727142.910972.55969
    Bridging25 bridge filter rules1763.6214171794.37349.61773.9965
    Routingnone (fast path)3138.7381165790.323717.111159.76070.9
    Routing25 simple queues1849.3224581876.976881883.81024.8
    Routing25 ip filter rules1177.814303.71185.14854.31169.7636.3
    1. All tests are done with Xena Networks specialized test equipment (XenaBay),and done according to RFC2544 (Xena2544)
    2. Max throughput is determined with 30+ second attempts with 0,1% packet loss tolerance in 64, 512, 1518 byte packet sizes
    3. Test results show device maximum performance, and are reached using mentioned hardware and software configuration, different configurations most likely will result in lower results

    IPsec test results

    CCR2004-1G-12S+2XSAL32400 IPsec throughput
    ModeConfiguration1400 byte512 byte64 byte
    kppsMbpskppsMbpskppsMbps
    Single tunnelAES-128-CBC + SHA12032273.6204.1836202.2103.5
    256 tunnelsAES-128-CBC + SHA1232.42602.9230.5944.1222.2113.8
    256 tunnelsAES-128-CBC + SHA256232.42602.9230.5944.1222.2113.8
    256 tunnelsAES-256-CBC + SHA1232.32601.8227.3931238.1121.9
    256 tunnelsAES-256-CBC + SHA256232.32601.8227.3931238.1121.9
    1. All tests are done with Xena Networks specialized test equipment (XenaBay),and done according to RFC2544 (Xena2544)
    2. Max throughput is determined with 30+ second attempts with 0,1% packet loss tolerance in 64, 512, 1400 byte packet sizes
    3. Test results show device maximum performance, and are reached using mentioned hardware and software configuration, different configurations most likely will result in lower results

    The device has an operating system preinstalled and licensed. No separate purchase is necessary and the product is ready to use. The device includes free software updates for the life of the product or a minimum of 5 years starting from date of purchase..


    Related products

    Download: Full CE declaration (PDF)

    Information about CCR2004-1G-12S+2XS

    [BG] Bulgarian С настоящето, "Mikrotikls SIA", декларира, че CCR2004-1G-12S+2XS е в съответствие със съществените изисквания и другитеприложими разпоредби на Директива 2014/30/EC.
    [CZ] Czech "Mikrotikls SIA" tímto prohlašuje, že CCR2004-1G-12S+2XS splňuje základní požadavky a všechna příslušná ustanoveni Směrnice 2014/30/ES.
    [DK] Danish Undertegnede "Mikrotikls SIA" erklærer herved, at følgende udstyr CCR2004-1G-12S+2XS overholder de væsentlige krav og øvrige relevante krav i direktiv 2014/30/EF.
    [DE] German Hiermit erklärt "Mikrotikls SIA", dass sich das Gerät CCR2004-1G-12S+2XS in Übereinstimmung mit den grundlegenden Anforderungen und den übrigen einschlägigen Bestimmungen der Richtlinie 2014/30/EG befindet.
    [EE] Estonian Käesolevaga kinnitab "Mikrotikls SIA" seadme CCR2004-1G-12S+2XS vastavust direktiivi 2014/30/EÜ põhinõuetele ja nimetatud direktiivist tulenevatele teistele asjakohastele sätetele.
    [GR] Greek ΜΕ ΤΗΝ ΠΑΡΟΥΣΑ Ο ΚΑΤΑΣΚΕΥΑΣΤΗΣ "Mikrotikls SIA" ΔΗΛΩΝΕΙ ΟΤΙ CCR2004-1G-12S+2XS ΣΥΜΜΟΡΦΩΝΕΤΑΙ ΠΡΟΣ ΤΙΣ ΟΥΣΙΩΔΕΙΣ ΑΠΑΙΤΗΣΕΙΣ ΚΑΙ ΤΙΣ ΛΟΙΠΕΣ ΣΧΕΤΙΚΕΣ ΔΙΑΤΑΞΕΙΣ ΤΗΣ ΟΔΗΓΙΑΣ 2014/30/ΕΚ
    [EN] English Hereby, "Mikrotikls SIA", declares that this CCR2004-1G-12S+2XS is in compliance with the essential requirements and other relevant provisions of Directive 2014/30/EC.
    [ES] Spanish Por la presente, "Mikrotikls SIA", declara que este CCR2004-1G-12S+2XS cumple con los requisitos esenciales y otras exigencias relevantes de la Directiva 2014/30/EC.
    [IT] Italian Con la presente "Mikrotikls SIA" dichiara che questo CCR2004-1G-12S+2XS è conforme ai requisiti essenziali ed alle altre disposizioni pertinenti stabilite dalla direttiva 2014/30/CE.
    [LV] Latvian Ar šo "Mikrotikls SIA" deklarē, ka CCR2004-1G-12S+2XS atbilst Direktīvas 2014/30/EK būtiskajām prasībām un citiem ar to saistītajiem noteikumiem.
    [LT] Lithuanian Šiuo "Mikrotikls SIA" deklaruoja, kad šis CCR2004-1G-12S+2XS atitinka esminius reikalavimus ir kitas 2014/30/EB Direktyvos nuostatas
    [HU] Hungarian A "Mikrotikls SIA" ezzennel kijelenti, hogy a CCR2004-1G-12S+2XS típusú beren-dezés teljesíti az alapvető követelményeket és más 2014/30/EK irányelvben meghatározott vonatkozó rendelkezéseket.
    [NL] Dutch Hierbij verklaart "Mikrotikls SIA" dat het toestel l CCR2004-1G-12S+2XS in overeenstemming is met de essentiële eisen en de andere relevante bepalin-gen van richtlijn 2014/30/EG.
    [PL] Polish Niniejszym "Mikrotikls SIA" deklaruje że CCR2004-1G-12S+2XS jest zgodny z zasadniczymi wymaganiami i innymi właściwymi postanowieniami Dyrektywy 2014/30/EC.
    [PT] Portuguese Eu, "Mikrotikls SIA", declaro que o CCR2004-1G-12S+2XS cumpre os requisitos essenciais e outras provisões relevantes da Directiva 2014/30/EC.
    [RO] Romanian Prin prezenta, "Mikrotikls SIA", declară că aparatul CCR2004-1G-12S+2XS este în conformitate cu cerinţele esenţiale şi cu alte prevederi pertinente ale Directivei 2014/30/CE.
    [SK] Slovak "Mikrotikls SIA" týmto vyhlasuje, že CCR2004-1G-12S+2XS spĺňa základné požiadavky a všetky príslušné ustanovenia Smernice 2014/30/ES.
    [SI] Slovenian "Mikrotikls SIA" izjavlja, da je ta CCR2004-1G-12S+2XS v skladu z bistvenimi zahtevami in drugimi relevantnimi določili direktive 2014/30/ES.
    [FI] Finish "Mikrotikls SIA" vakuuttaa täten että CCR2004-1G-12S+2XS tyyppinen laite on direktiivin 2014/30/EY oleellisten vaatimusten ja sitä koskevien direktiivin muiden ehtojen mukainen.
    [SE] Swedish Denna utrustning är i överensstämmelse med de väsentliga kraven och andra relevanta bestämmelser i direktiv 2014/30/EC.
    [NO] Norwegian "Mikrotikls SIA", Erklærer herved at CCR2004-1G-12S+2XS er i samsvar med de grunnleggende krav og øvrige relevante krav i direktiv 2014/30/EF.
    ×